CAFE

요청자료 보관함

Oracle SQL Developer으로 함수나 프로시저 실행시 디버깅하기!!

작성자파빌신|작성시간11.09.09|조회수19,699 목록 댓글 1

좋은 자료 있어 가져와 봅니다.

[출처] Oracle SQL Developer으로 함수나 프로시저 실행시 디버깅하기!! (파워빌더 모임) |작성자 푸른이리

 

 

어느분이 Oracle PLSQL Developer 대해 질문이 올라왔기에...

과감하게 제가 아는 걸 하나 올려보고자 합니다.

oracle SQL Developer 는 사실 저도 안지가 일년밖에 안되었습니다.

그전엔 PB의 DB admin... 나 토드로 충분히 해왔었으니까요..

근데 막상 오라클의 프로시저나 함수 디버깅할려니.. 토드로는 겨우겨우 헤쳐나가는 수준이였습니다.

사실 토드를 다루는게 초보수준이라 그런거 같습니다만.. 무엇보다도 토드를 실행하면 온갖 창이 다닥 붙어있어서

정작 편집창은 좁게만 느껴졌어요..

그러다가 Oracle SQL Developer (이름한번 길다.. 그냥 '디벨로퍼'라고 할께요;;;;)를 여기저기 검색하다 알게 되었는데

디버깅에서는 저같은 초보도 아주 쉽게 접근할 수가 있어서 디버깅만큼은 이걸로 사용해오고 있었습니다.

토드나 오렌지를 어느정도 사용해본 경험있다고 (없어도 무방) 전제하고 각설하고 바로 설명들어가겠습니다.

------------------------------------------------------------------------------------------------------------

1. 우선 디벨로퍼를 실행합니다.

 

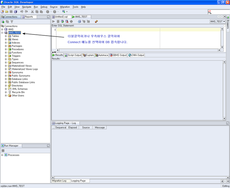
2. 실행화면입니다.
   좌측 원통모양 아이콘이 DB명입니다. 그림속 설명대로 접속합니다.
   그러면 스키마 목록들이 보이죠..

 3. 디버깅할 프로시저를 선택합니다.
   그냥 마우스로 콕 찍으면 only view만 되고요
   우측마우스클릭하여 Edit 메뉴 선택하여 편집모드로 들어갑니다.
   편집모드로 들어가면 편집이랑 컴파일이 가능합니다.

 4. 편집모드로 들어가면 아래그림 사각형 표시처럼 아이콘들이 보입니다.

 5. 편집창에서 마우스로 브레이크포인터를 지정합니다.
   여러군데 동시에 지정도 할 수 있습니다.

 6. 아이콘 설명입니다.
    그냥 편집후 컴파일해도 되고 디버그모드로 컴파일 해도 됩니다.

7. 실행 들어가기 전 창이 뜹니다.
   아래 프로시저는 아규먼트가 없기때문에 아주~~ 심플하게 보여줍니다.

8. 드뎌 디버깅 실행합니다...
   아래 그림속 1번 보시면 디버깅용 아이콘 툴바가 보입니다...
   설명은 그 아랫줄에 있슴돠...

9. 디버깅 아이콘 설명입니다.
   파워빌더 디버깅 아이콘이랑 다를바가 없습니다. ㅎ

10. 변수값을 확인할려면 맨 아래 변수목록창으로 봐도 되고
    편집창에서 변수에다 마우스 갖다대어서 바로바로 확인도 가능합니다.


이상.. 좀 허접한 사용법입니다..
파워빌더 디버깅해본 사람이면 어렵지 않게 금방 익힐거라 믿습니다.
죄금이라도 도움 되시기를~~~

다음검색
현재 게시글 추가 기능 열기

댓글

댓글 리스트
  • 작성자Vinny | 작성시간 14.11.11 아~~ 이게 디버깅도 되는거였군요~
댓글 전체보기
맨위로

카페 검색

카페 검색어 입력폼