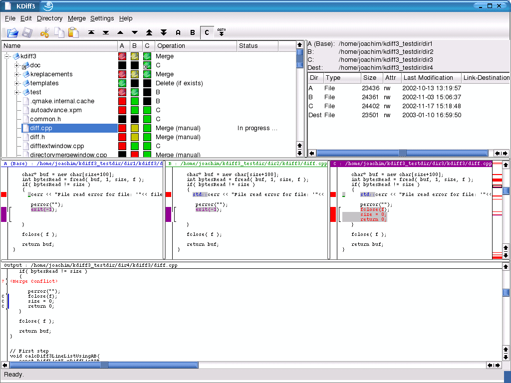
KDiff3 - 소스코드관리 시스템 Merge Tool 작성자만진씨.|작성시간09.01.16|조회수455 목록 댓글 0 글자크기 작게가 글자크기 크게가 http://kdiff3.sourceforge.net/ 소스코드관리 시스템 Merge Tool 다음검색 현재 게시글 추가 기능 열기 북마크 공유하기 신고 센터로 신고 댓글 댓글 0 댓글쓰기 답글쓰기 댓글 리스트