CAFE

정보와강의 (유용팁)

[심즈2관련프로그램]심페로 사립학교 교복 바꾸는법

작성자o수달o|작성시간10.01.29|조회수5,063 목록 댓글 7

제가 스샷게시판에 사립학교 교복사진을 올렸는데 한 분이 어떻게 바꾸셨냐고 물어보셔서 이 강좌를 올립니다

다른분들이 보셔도 상관없어요  심투유저분들은 환영입니다(몇 명 계실지 모르지만...)

우선 댓글에 있는 주소로 가셔서 2번 템플릿만드는 곳까지 해주세요(제 블로그 아니구요. 단지 귀찮아서...)

저장하실때는 Downloads폴더에 하위폴더를 만들어서 저장해주세요

그 다음부터는 블로그를 따라하면 안되더라구요 그래서 제가 여러가지 건드려서 바꿨습니다.

저는 여자어린이 교복을 바꿔볼게요 먼저 다운받은 교복을 열어주세요

 

 

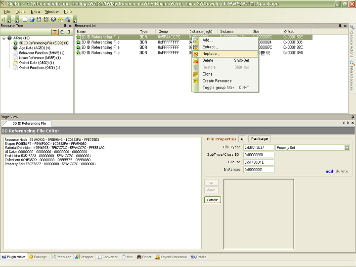
사진이 작아도 이해해 주세요 교복파일을 열어서 위 사진의 순서대로 찾기 쉬운곳에 저장해주세요

 

다음엔 아까 저장해 놓은 템플릿을 열어주세요

 

 

템플릿 파일에는 이렇게 4개가 있는데요 아래 그림을 따라 해주세요

 

 

 

 

이제 얼마 안남았습니다 힘내세요

 

 

위 사진 따라하시고 세이브 하시면됩니다  

 

처음 올리는거라 조금 어수선 할 수도 있는데요 그래도 잘 하셨을거라 믿습니다

해보시면 별로 어렵지않아요 심페 전혀 모르는 저도 했으니까요

제일 처음에 저장한 것들은 지워도 됩니다 템플릿 파일만 다운로드 폴더에 넣어놓으면 되요

다른 교복들도 저런식으로 바꿔주시면 되구요

그럼 심즈에 많은 교복들이 생기길 바라면서 저는 이만 가겠습니다.

다음검색
현재 게시글 추가 기능 열기

댓글

댓글 리스트
  • 답댓글 작성자o수달o 작성자 본인 여부 작성자 | 작성시간 10.01.29 댓글 감사합니다 꼭 성공하세요 ㅎㅎ
  • 작성자항해자 | 작성시간 10.01.30 오!! ! 유용한 정보ㅠㅠㅠㅠ 원래 교복 맘에 안들엇는데...ㅠㅠㅜㅠ
  • 작성자담지 | 작성시간 10.02.07 와 바꿔봐야겠네요!
  • 작성자조던 | 작성시간 10.02.15 근데 이게.. 기본교복메쉬로 거의 리컬러수준으로만 바뀌는것같아요, 아예 메쉬자체가 다른 교복으로는 못바꾸는듯....맞나요?
  • 작성자콘칩먹는중 | 작성시간 16.01.31 감사해용
댓글 전체보기
맨위로

카페 검색

카페 검색어 입력폼