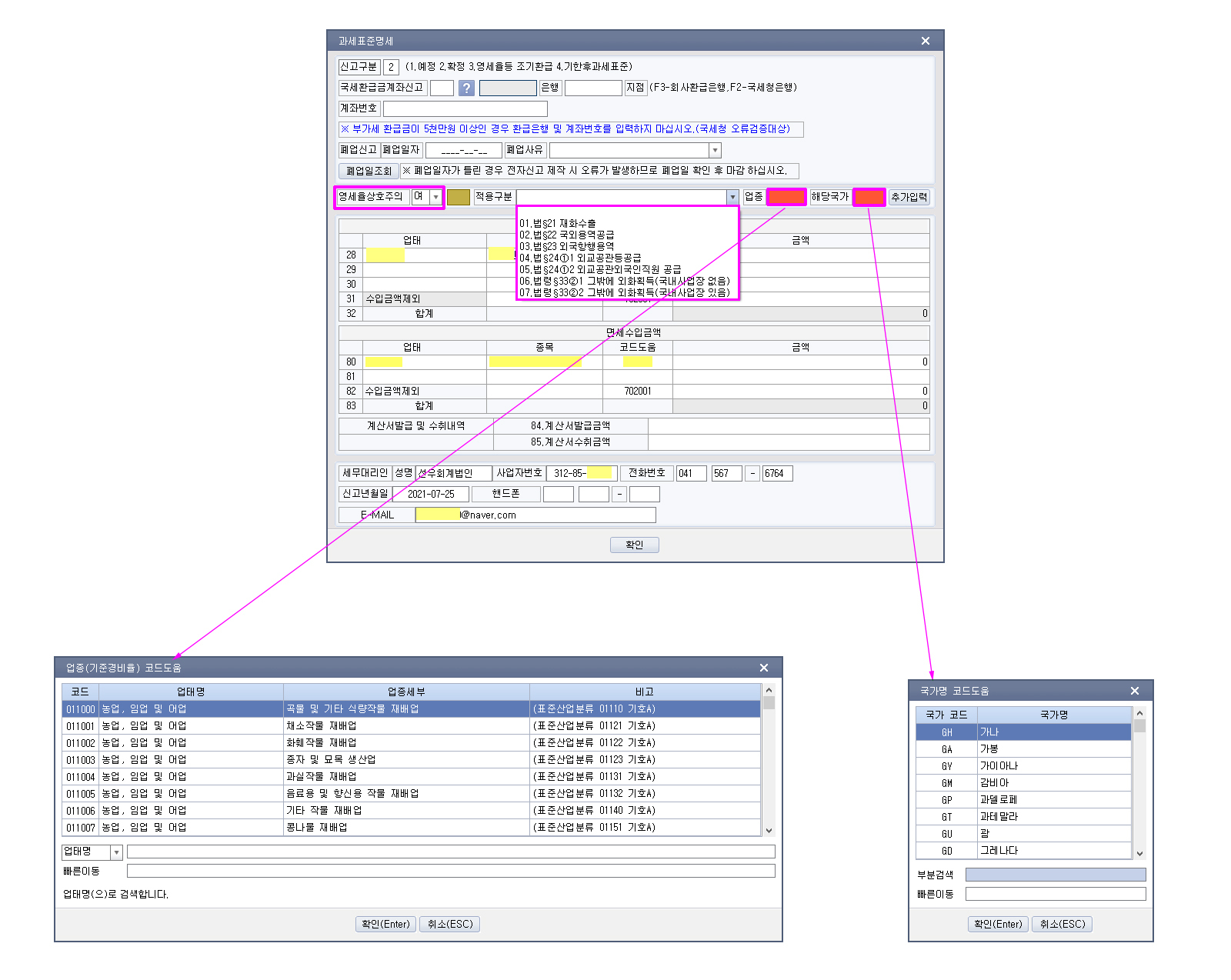
④ 영세율상호주의란 - 부가가치세 신고서상 영세(5),(6)에 금액이 있을 경우 과세표준(추가입력 : 최대 3개 작성 가능)에서 작성

작성자주황규|작성시간21.05.25|조회수8,187 목록 댓글 0

 

https://www.youtube.com/watch?v=pZ66Q50Emd8

[영세율] 부가세 영세율에 대한 상호주의, 상호면세국의 범위 세무사 김우영

https://m.blog.naver.com/PostView.naver?blogId=taxkwj&logNo=221569569828&proxyReferer=https:%2F%2Fwww.google.com%2F

 

부가가치세법 제25조 [ 영세율에 대한 상호주의 적용 ]

① 제21조부터 제24조까지의 규정을 적용할 때 사업자가 비거주자 또는 외국법인이면

그 해당 국가에서 대한민국의 거주자(「소득세법」 제1조의2 제1항 제1호의 거주자를 말한다. 이하 같다) 또는 내국법인(「법인세법」 제2조 제1호에 따른 내국법인을 말한다)에 대하여 동일하게 면세하는 경우에만 영세율을 적용한다.(2018.12.24 개정)

 

② 사업자가 제24조 제1항 제2호에 따라 재화 또는 용역을 공급하는 경우에는 해당 외국에서 대한민국의 외교공관 및 영사기관 등의 직원에게 공급하는 재화 또는 용역에 대하여 동일하게 면세하는 경우에만 영세율을 적용한다.(2013.06.07 개정)

 

③ 제1항 및 제2항에서 "동일하게 면세하는 경우"는 해당 외국의 조세로서 우리나라의 부가가치세 또는 이와 유사한 성질의 조세를 면세하는 경우와 그 외국에 우리나라의 부가가치세 또는 이와 유사한 성질의 조세가 없는 경우로 한다.(2013.06.07 개정)

 

 

부가가치세법

1 부가가치세법 제21조 [ 재화의 수출 ]

2 부가가치세법 제22조 [ 용역의 국외공급 ]

3 부가가치세법 제23조 [ 외국항행용역의 공급 ]

4 부가가치세법 제24조 [ 외화 획득 재화 또는 용역의 공급 등 ]

 

부가가치세법시행령 제33조 [ 그 밖의 외화 획득 재화 또는 용역 등의 범위 ]

① 법 제24조[ 외화 획득 재화 또는 용역의 공급 등 ] 제1항 제2호에서 "대통령령으로 정하는 방법에 따라 재화 또는 용역을 공급하는 경우"란 국세청장이 정하는 바에 따라 관할 세무서장으로부터 외교관면세점으로 지정받은 사업장(「개별소비세법 시행령」 제28조[ 외국인전용판매장의 지정 및 지정취소(2010.02.18 제목개정) ]에 따라 지정받은 판매장을 포함한다)에서 외교부장관이 발행하는 외교관 면세카드를 제시받아 다음 각 호의 어느 하나에 해당하는 재화 또는 용역을 공급하는 경우로서 법 제24조[ 외화 획득 재화 또는 용역의 공급 등 ] 제1항 제2호에 따른 자(이하 이 항에서 "외교관등"이라 한다)의 성명, 국적, 외교관 면세카드 번호, 품명, 수량, 공급가액 등이 적힌 외교관면세 판매기록표에 의하여 외교관등에게 공급한 것이 확인되는 경우를 말한다.(2013.06.28 개정)

 

  1. 음식ㆍ숙박 용역(2013.06.28 개정)

 

  2. 「개별소비세법 시행령」 제24조 [ 외교공관용 석유류에 대한 면세특례 (2010.12.30 제목개정) ] 제1항 및 제27조에 따른 물품(2013.06.28 개정)

 

  3. 「교통ㆍ에너지ㆍ환경세법 시행령」 제20조[ 외교공관용 석유류에 대한 면세특례(2010.12.30 제목개정) ] 제1항에 따른 석유류(2013.06.28 개정)

 

  4. 「주세법」에 따른 주류(2013.06.28 개정)

 

  5. 전력(2013.06.28 개정)

 

 6 . 외교부장관의 승인을 받아 구입하는 자동차(2013.06.28 개정)

 

② 법 제24조[ 외화 획득 재화 또는 용역의 공급 등 ] 제1항 제3호에서 "대통령령으로 정하는 경우"란 다음 각 호의 어느 하나에 해당하는 것을 공급하는 경우를 말한다.(2013.06.28 개정)

 

  1. 국내에서 국내사업장이 없는 비거주자(국내에 거소를 둔 개인, 법 제24조[ 외화 획득 재화 또는 용역의 공급 등 ] 제1항 제1호에 따른 외교공관등의 소속 직원, 우리나라에 상주하는 국제연합군 또는 미합중국군대의 군인 또는 군무원은 제외한다. 이하 이 항에서 같다) 또는 외국법인에 공급되는 다음 각 목의 어느 하나에 해당하는 재화 또는 사업에 해당하는 용역으로서 그 대금을 외국환은행에서 원화로 받거나 기획재정부령[부가가치세법시행규칙

제22조 [ 대가의 지급방법에 따른 영세율의 적용 범위 ]으로 정하는 방법으로 받는 것.

 

다만, 나목 중 전문서비스업과 아목 및 자목에 해당하는 용역의 경우에는 해당 국가에서 우리나라의 거주자 또는 내국법인에 대하여 동일하게 면세하는 경우(우리나라의 부가가치세 또는 이와 유사한 성질의 조세가 없거나 면세하는 경우를 말한다. 이하 이 항에서 같다)에 한정한다.(2020.02.11 단서개정)

 

    가. 비거주자 또는 외국법인이 지정하는 국내사업자에게 인도되는 재화로서 해당 사업자의 과세사업에 사용되는 재화(2013.06.28 개정)

 

    나. 전문, 과학 및 기술 서비스업[수의업(獸醫業), 제조업 회사본부 및 기타 산업 회사본부는 제외한다](2013.06.28 개정)

 

    다. 사업지원 및 임대서비스업 중 무형재산권 임대업(2020.02.11 개정)

 

    라. 통신업(2013.06.28 개정)

 

    마. 컨테이너수리업, 보세구역 내의 보관 및 창고업, 「해운법」에 따른 해운대리점업, 해운중개업 및 선박관리업(2016.02.17 개정)

 

    바. 정보통신업 중 뉴스 제공업, 영상ㆍ오디오 기록물 제작 및 배급업(영화관 운영업과 비디오물 감상실 운영업은 제외한다), 소프트웨어 개발업, 컴퓨터 프로그래밍, 시스템 통합관리업, 자료처리, 호스팅, 포털 및 기타 인터넷 정보매개서비스업, 기타 정보 서비스업(2020.02.11 개정)

 

    사. 상품 중개업(2017.02.07 개정)

 

    아. 사업시설관리 및 사업지원 서비스업(조경 관리 및 유지 서비스업, 여행사 및 기타 여행보조 서비스업은 제외한다)(2013.06.28 개정)

 

    자. 「자본시장과 금융투자업에 관한 법률」 제6조(금융투자업) 제1항 제4호에 따른 투자자문업(2020.02.11 신설)

 

    차. 교육 서비스업(교육지원 서비스업으로 한정한다)(2020.02.11 목번개정)

 

    카. 보건업(임상시험용역을 공급하는 경우로 한정한다)(2020.02.11 목번개정)

 

    타. 그 밖에 가목부터 차목까지의 규정과 유사한 재화 또는 용역으로서 기획재정부령[부가가치세법시행규칙 제23조

       [영세율이 적용되는 그 밖의 재화 또는 용역 ]] 으로 정하는 것(2020.02.11 목번개정)

 

  2. 비거주자 또는 외국법인의 국내사업장이 있는 경우에 국내에서 국외의 비거주자 또는 외국법인과 직접 계약하여 공급하는 재화 또는 용역 중 제1호 각 목의 어느 하나에 해당하는 재화 또는 사업(제1호 나목 중 전문서비스업과 같은 호 아목 및 자목에 해당하는 용역의 경우에는 해당 국가에서 우리나라의 거주자 또는 내국법인에 대하여 동일하게 면세하는 경우에 한정한다)에 해당하는 용역.

다만, 그 대금을 해당 국외 비거주자 또는 외국법인으로부터 외국환은행에서 원화로 받거나 기획재정부령으로 정하는 방법으로 받는 경우로 한정한다.(2020.02.11 개정)

 

  3. 수출업자와 직접 도급계약에 의하여 수출재화를 임가공하는 수출재화임가공용역(수출재화염색임가공을 포함한다. 이하 같다). 다만, 사업자가 법 제32조[ 세금계산서 등 ]에 따라 부가가치세를 별도로 적은 세금계산서를 발급한 경우는 제외한다.(2013.06.28 개정)

 

  4. 기획재정부령으로 정하는 내국신용장 또는 구매확인서에 의하여 공급하는 수출재화임가공용역(2013.06.28 개정)

 

  5. 외국을 항행하는 선박 및 항공기 또는 원양어선에 공급하는 재화 또는 용역. 다만, 사업자가 법 제32조에 따라 부가가치세를 별도로 적은 세금계산서를 발급한 경우는 제외한다.(2013.06.28 개정)

 

  6. 우리나라에 상주(常住)하는 국제연합군 또는 미합중국군대[「대한민국과 아메리카합중국간의 상호방위조약 제4조에 의한 시설과 구역 및 대한민국에서의 합중국 군대의 지위에 관한 협정」 제16조 제3항에 따른 공인 조달기관(公認 調達機關)을 포함한다]에 공급하는 재화 또는 용역(2021.02.17 개정)

 

  7. 「관광진흥법 시행령」에 따른 종합여행업자가 외국인 관광객에게 공급하는 관광알선용역. 다만, 그 대가를 다음 각 목의 어느 하나의 방법으로 받는 경우로 한정한다.(2021.03.23 개정)

 

    가. 외국환은행에서 원화로 받는 것(2013.06.28 개정)

 

    나. 외화 현금으로 받은 것 중 국세청장이 정하는 관광알선수수료명세표와 외화매입증명서에 의하여 외국인 관광객과의 거래임이 확인되는 것(2013.06.28 개정)

 

   8. 삭제(2015.02.03)

 

  9. 다음 각 목의 어느 하나에 해당하는 사업자가 국내에서 공급하는 재화 또는 용역. 다만, 그 대가를 외화로 받고 그 외화를 외국환은행에서 원화로 환전하는 경우로 한정한다.(2013.06.28 개정)

 

    가. 「개별소비세법」 제17조[ 외국인전용판매장면세 ] 제1항에 따른 지정을 받아 외국인전용판매장을 경영하는 자(2013.06.28 개정)

 

    나. 「조세특례제한법」 제115조[ 주세의 면제 ]에 따른 주한외국군인 및 외국인선원 전용 유흥음식점업을 경영하는 자(2013.06.28. 개정)

 

 

부가가치세법시행규칙 제22조 [ 대가의 지급방법에 따른 영세율의 적용 범위 ]

영 제33조 제2항 제1호 각 목 외의 부분 본문 및 같은 항 제2호 단서에서 "기획재정부령으로 정하는 방법"이란 다음 각 호의 어느 하나에 해당하는 방법을 말한다.(2020.03.13 개정)

 

  1. 국외의 비거주자 또는 외국법인으로부터 외화를 직접 송금받아 외국환은행에 매각하는 방법(2013.06.28 개정)

 

  2. 국내사업장이 없는 비거주자 또는 외국법인에 재화 또는 용역을 공급하고 그 대가를 해당 비거주자 또는 외국법인에 지급할 금액에서 빼는 방법(2020.03.13 개정)

 

  3. 국내사업장이 없는 비거주자 또는 외국법인에 재화 또는 용역을 공급하고 그 대가를 국외에서 발급된 신용카드로 결제하는 방법(2020.03.13 신설)

 

  4. 국내사업장이 없는 비거주자 또는 외국법인에 재화 또는 용역을 공급하고 그 대가로서 국외 금융기관이 발행한 개인수표를 받아 외국환은행에 매각하는 방법(2020.03.13 신설)

 

  5. 국내사업장이 없는 비거주자 또는 외국법인에 재화 또는 용역을 공급하고 그 대가로서 외화를 외국환은행을 통하여 직접 송금받아 외화예금 계좌에 예치하는 방법(외국환은행이 발급한 외화입금증명서에 따라 외화 입금사실이 확인되는 경우에 한정한다)(2020.03.13 신설)

 

 

부가가치세법시행규칙 제23조 [ 영세율이 적용되는 그 밖의 재화 또는 용역 ]

영 제33조 제2항 제1호 타목에서 "기획재정부령으로 정하는 것"이란 「관세법」에 따른 보세운송업자가 제공하는 보세운송용역을 말한다.(2020.03.13. 개정)

 

 

 

 

 

 

 

 

 

 

부가가치세법 제25[ 영세율에 대한 상호주의 적용 ]

 

① 제21조[ 재화의 수출 ]부터 제22조(용역의 국외공급)  제23조(외국항행용역의 공급)

    제24조 [ 외화 획득 재화 또는 용역의 공급 등 ]까지의 규정을 적용할 때

    사업자가 비거주자 또는 외국법인이면

    그 해당 국가에서 대한민국의 거주자(「소득세법」 제1조의2(정의) 제1항 제1호의 거주자를 말한다. 이하 같다)

    또는

    내국법인(「법인세법」 제2조(정의) 제1호에 따른 내국법인을 말한다)에 대하여 동일하게 면세하는 경우에만

    영세율을 적용한다.   (2018.12.24 개정)

 

소득세법 제1조의2 (정의) ① 이 법에서 사용하는 용어의 뜻은 다음과 같다. 
1. “거주자”란 국내에 주소를 두거나 183일 이상의 거소(居所)를 둔 개인을 말한다.
법인세법 제2조(정의) 이 법에서 사용하는 용어의 뜻은 다음과 같다. 
1. “내국법인”이란 본점, 주사무소 또는 사업의 실질적 관리장소가 국내에 있는 법인을 말한다.
부가가치세법
1 부가가치세법 제21조 [ 재화의 수출 ]
2 부가가치세법 제22조 [ 용역의 국외공급 ]
3 부가가치세법 제23조 [ 외국항행용역의 공급 ]
4 부가가치세법 제24조 [ 외화 획득 재화 또는 용역의 공급 등 ]

 

② 사업자가 제24조[ 외화 획득 재화 또는 용역의 공급 등 ] 제1항 제2호에 따라 재화 또는 용역을 공급하는 경우에는

    해당 외국에서 대한민국의 외교공관 및 영사기관 등의 직원에게 공급하는 재화 또는 용역에 대하여

     동일하게 면세하는 경우에만 영세율을 적용한다.(2013.06.07 개정)

 

③ 제1항 및 제2항에서 "동일하게 면세하는 경우"는 해당 외국의 조세로서 우리나라의 부가가치세 또는 이와 유사한 성질의

    조세를 면세하는 경우와 그 외국에 우리나라의 부가가치세 또는 이와 유사한 성질의 조세가 없는 경우로 한다.

    (2013.06.07 개정)

 

 

 

 

 

부가가치세법시행령 제33조 [ 그 밖의 외화 획득 재화 또는 용역 등의 범위 ]

① 법 제24조(외화 획득 재화 또는 용역의 공급 등)  제1항 제2호에서 "대통령령으로 정하는 방법에 따라

    재화 또는 용역을 공급하는 경우"란

    국세청장이 정하는 바에 따라 관할 세무서장으로부터 외교관면세점으로 지정받은 사업장

    (「개별소비세법 시행령」 제28조(외국인전용판매장의 지정 및 지정취소)에 따라 지정받은 판매장을 포함한다)에서

     외교부장관이 발행하는 외교관 면세카드를 제시받아

     다음 각 호의 어느 하나에 해당하는 재화 또는 용역을 공급하는 경우로서

     법 제24조① 법 제24조(외화 획득 재화 또는 용역의 공급 등) 제1항 제2호에 따른 자(이하 이 항에서 "외교관등"이라 한다)

     의 성명, 국적, 외교관 면세카드 번호, 품명, 수량, 공급가액 등이 적힌 외교관면세 판매기록표에 의하여 외교관등에게

      공급한 것이 확인되는 경우를 말한다.(2013.06.28 개정)

 

  1. 음식ㆍ숙박 용역(2013.06.28 개정)

 

  2. 「개별소비세법 시행령」 제24조(외교공관용 석유류에 대한 면세 특례) 제1항 및 제27조에 따른 물품  (2013.06.28 개정)

 

  3. 「교통ㆍ에너지ㆍ환경세법 시행령」 제20조(외교공관용 석유류에 대한 면세특례) 제1항에 따른 석유류  (2013.06.28 개정)

 

  4. 「주세법」에 따른 주류(2013.06.28 개정)

 

  5. 전력(2013.06.28 개정)

 

  6. 외교부장관의 승인을 받아 구입하는 자동차(2013.06.28 개정)

 

② 법 제24조(외화 획득 재화 또는 용역의 공급 등)  제1항 제3호에서 "대통령령으로 정하는 경우"란

     다음 각 호의 어느 하나에 해당하는 것을 공급하는 경우를 말한다.(2013.06.28 개정)

 

  1. 국내에서 국내사업장이 없는 비거주자(국내에 거소를 둔 개인, 법 제24조(외화 획득 재화 또는 용역의 공급 등)  제1항

      제1호에 따른 외교공관등의 소속 직원, 우리나라에 상주하는 국제연합군 또는

      미합중국군대의 군인 또는 군무원은 제외한다. 이하 이 항에서 같다) 또는 외국법인에 공급되는

      다음 각 목의 어느 하나에 해당하는 재화 또는 사업에 해당하는 용역으로서

      그 대금을 외국환은행에서 원화로 받거나 기획재정부령으로 정하는 방법으로 받는 것.

 

     다만, 나목 중 전문서비스업과 아목 및 자목에 해당하는 용역의 경우에는 해당 국가에서 우리나라의 거주자 또는

             내국법인에 대하여 동일하게 면세하는 경우(우리나라의 부가가치세 또는 이와 유사한 성질의 조세가 없거나

             면세하는 경우를 말한다. 이하 이 항에서 같다)에 한정한다.(2020.02.11 단서개정)

 

    가. 비거주자 또는 외국법인이 지정하는 국내사업자에게 인도되는 재화로서 해당 사업자의 과세사업에 사용되는 재화

         (2013.06.28 개정)

 

    나. 전문, 과학 및 기술 서비스업[수의업(獸醫業), 제조업 회사본부 및 기타 산업 회사본부는 제외한다]  (2013.06.28 개정)

 

    다. 사업지원 및 임대서비스업 중 무형재산권 임대업(2020.02.11 개정)

 

    라. 통신업(2013.06.28 개정)

  

    마. 컨테이너수리업, 보세구역 내의 보관 및 창고업, 「해운법」에 따른 해운대리점업, 해운중개업 및 선박관리업

         (2016.02.17 개정)

 

    바. 정보통신업 중 뉴스 제공업, 영상ㆍ오디오 기록물 제작 및 배급업(영화관 운영업과 비디오물 감상실 운영업은

         제외한다), 소프트웨어 개발업, 컴퓨터 프로그래밍, 시스템 통합관리업, 자료처리, 호스팅,

          포털 및 기타 인터넷 정보매개서비스업, 기타 정보 서비스업(2020.02.11 개정)

 

    사. 상품 중개업(2017.02.07 개정)

 

    아. 사업시설관리 및 사업지원 서비스업(조경 관리 및 유지 서비스업, 여행사 및 기타 여행보조 서비스업은 제외한다)

        (2013.06.28 개정)

 

    자. 「자본시장과 금융투자업에 관한 법률」 제6조(금융투자업) 제1항 제4호에 따른 투자자문업  (2020.02.11 신설)

 

    차. 교육 서비스업(교육지원 서비스업으로 한정한다)(2020.02.11 목번개정)

 

    카. 보건업(임상시험용역을 공급하는 경우로 한정한다)(2020.02.11 목번개정)

 

    타. 그 밖에 가목부터 차목까지의 규정과 유사한 재화 또는 용역으로서 기획재정부령으로 정하는 것(2020.02.11 목번개정)

 

  2. 비거주자 또는 외국법인의 국내사업장이 있는 경우에

      국내에서 국외의 비거주자 또는 외국법인과 직접 계약하여 공급하는

      재화 또는 용역 중 제1호 각 목의 어느 하나에 해당하는 재화 또는 사업(1호 나목 중 전문서비스업과 같은 호 아목 및

      자목에 해당하는 용역의 경우에는 해당 국가에서 우리나라의 거주자 또는 내국법인에 대하여 동일하게 면세하는 경우에

      한정한다)에 해당하는 용역.

      다만, 그 대금을 해당 국외 비거주자 또는 외국법인으로부터 외국환은행에서 원화로 받거나 기획재정부령으로 정하는

             방법으로 받는 경우로 한정한다.(2020.02.11 개정)

 

  3. 수출업자와 직접 도급계약에 의하여 수출재화를 임가공하는 수출재화임가공용역(수출재화염색임가공을 포함한다.

     이하 같다).

     다만, 사업자가 법 제32조(세금계산서 등)에 따라 부가가치세를 별도로 적은 세금계산서를 발급한 경우는 제외한다.

             (2013.06.28 개정)

 

  4. 기획재정부령으로 정하는 내국신용장 또는 구매확인서에 의하여 공급하는 수출재화임가공용역(2013.06.28 개정)

 

  5. 외국을 항행하는 선박 및 항공기 또는 원양어선에 공급하는 재화 또는 용역.

      다만, 사업자가 법 제32조(세금계산서 등)에 따라 부가가치세를 별도로 적은 세금계산서를 발급한 경우는 제외한다.

      (2013.06.28 개정)

 

  6. 우리나라에 상주(常住)하는 국제연합군 또는 미합중국군대[「대한민국과 아메리카합중국간의 상호방위조약

      제4조( 시설과 구역-시설의 반환)에 의한 시설과 구역 및 대한민국에서의 합중국 군대의 지위에 관한 협정」

      제16조(현지조달) 제3항에 따른

      공인 조달기관(公認 調達機關)을 포함한다]에 공급하는 재화 또는 용역  (2021.02.17 개정)

 

[「대한민국과 아메리카합중국간의 상호방위조약 제4조에 의한 시설과 구역 및 대한민국에서의 합중국 군대의 지위에 관한 협정」

 

 

  7. 「관광진흥법 시행령」에 따른 종합여행업자가 외국인 관광객에게 공급하는 관광알선용역.

       다만, 그 대가를 다음 각 목의 어느 하나의 방법으로 받는 경우로 한정한다.  (2021.03.23 개정)

 

    가. 외국환은행에서 원화로 받는 것  (2013.06.28 개정)

 

    나. 외화 현금으로 받은 것 중 국세청장이 정하는 관광알선수수료명세표와 외화매입증명서에 의하여

          외국인 관광객과의 거래임이 확인되는 것  (2013.06.28 개정)

 

  8. 삭제(2015.02.03)

 

  9. 다음 각 목의 어느 하나에 해당하는 사업자가 국내에서 공급하는 재화 또는 용역. 다만, 그 대가를 외화로 받고

       그 외화를 외국환은행에서 원화로 환전하는 경우로 한정한다.  (2013.06.28 개정)

 

    가. 「개별소비세법」 제17조(외국인전용판매장 면세) 제1항에 따른 지정을 받아 외국인전용판매장을 경영하는 자

           (2013.06.28 개정)

 

    나. 「조세특례제한법」 제115조(주세의 면제) 에 따른 주한외국군인 및 외국인선원 전용 유흥음식점업을 경영하는 자

          (2013.06.28 개정)

 

 

 

 

 

부가가치세법 제21조 [ 재화의 수출 ]

① 재화의 공급이 수출에 해당하면 그 재화의 공급에 대하여는 제30조(세율) 에도 불구하고 영(零) 퍼센트의 세율

     (이하 "영세율"이라 한다)을 적용한다.(2013.06.07 개정)

 

② 제1항에 따른 수출은 다음 각 호의 것으로 한다.(2013.06.07 개정)

 

  1. 내국물품(대한민국 선박에 의하여 채집되거나 잡힌 수산물을 포함한다)을 외국으로 반출하는 것(2013.06.07 개정)

 

  2. 중계무역 방식의 거래 등 대통령령으로 정하는 것으로서 국내 사업장에서 계약과 대가 수령 등 거래가 이루어지는 것

      (2013.06.07 개정)

 

  3. 기획재정부령으로 정하는 내국신용장 또는 구매확인서에 의하여 재화[금지금(金地金)은 제외한다]를 공급하는 것 등으로

      서 대통령령으로 정하는 것(2013.06.07. 개정)

 

 

 

부가가치세법시행령 제31조 [ 수출의 범위 ]

 

① 법 제21조(재화의 수출) 제2항 제2호에서 "중계무역 방식의 거래 등 대통령령으로 정하는 것"이란

    다음 각 호의 것을 말한다.    (2013.06.28 개정)

 

  1. 중계무역 방식의 수출(수출할 것을 목적으로 물품 등을 수입하여 「관세법」 제154조(보세구역의 종류)에 따른 보세구역 및

     같은 법 제156조(보세구역 외 장치의 허가) 에 따라 보세구역 외 장치의 허가를 받은 장소 또는

     「자유무역지역의 지정 및 운영에 관한 법률」 제4조(자유무역지역의 지정 등)에 따른

      자유무역지역 외의 국내에 반입하지 아니하는 방식의 수출을 말한다)  (2013.06.28 개정)

 

  2. 위탁판매수출[물품 등을 무환(無換)으로 수출하여 해당 물품이 판매된 범위에서 대금을 결제하는 계약에 의한 수출을

      말한다]  (2013.06.28 개정)

 

  3. 외국인도수출[수출대금은 국내에서 영수(領收)하지만 국내에서 통관되지 아니한 수출물품 등을 외국으로 인도하거나

      제공하는 수출을 말한다]  (2013.06.28 개정)

 

  4. 위탁가공무역 방식의 수출[가공임(加工賃)을 지급하는 조건으로 외국에서 가공(제조, 조립, 재성, 개조를 포함한다.

     이하 같다)할 원료의 전부 또는 일부를 거래 상대방에게 수출하거나 외국에서 조달하여 가공한 후 가공물품 등을

     외국으로 인도하는 방식의 수출을 말한다]  (2013.06.28 개정)

 

  5. 원료를 대가 없이 국외의 수탁가공 사업자에게 반출하여 가공한 재화를 양도하는 경우에 그 원료의 반출 

      (2013.06.28 개정)

 

  6. 「관세법」에 따른 수입신고 수리 전의 물품으로서 보세구역에 보관하는 물품의 외국으로의 반출 

       (2019.02.12 신설)

 

② 법 제21조(재화의 수출) 제2항 제3호에서 "대통령령으로 정하는 것"이란 다음 각 호의 재화를 말한다.  (2013.06.28 개정)

 

  1. 사업자가 기획재정부령으로 정하는 내국신용장 또는 구매확인서에 의하여 공급하는 재화(금지금은 제외한다)

      (2013.06.28 개정)

 

  2. 사업자가 「한국국제협력단법」에 따른 한국국제협력단에 공급하는 재화(한국국제협력단이 같은 법 제7조(사업)에 따른

      사업을 위하여 외국에 무상으로 반출하는 재화로 한정한다)(2013.06.28 개정)

 

  3. 사업자가 「한국국제보건의료재단법」에 따른 한국국제보건의료재단에 공급하는 재화(한국국제보건의료재단이

      같은 법 제7조(재단의 사업)에 따른 사업을 위하여 외국에 무상으로 반출하는 재화로 한정한다)(2013.06.28 개정)

 

  4. 사업자가 「대한적십자사 조직법」에 따른 대한적십자사에 공급하는 재화(대한적십자사가 같은 법 제7조(사업)에 따른

      사업을 위하여 외국에 무상으로 반출하는 재화로 한정한다)(2013.06.28 개정)

 

  5. 사업자가 다음 각 목의 요건에 따라 공급하는 재화(2013.06.28 개정)

 

    가. 국외의 비거주자 또는 외국법인(이하 이 호에서 "비거주자등"이라 한다)과 직접 계약에 따라 공급할 것

         (2013.06.28 개정)

 

    나. 대금을 외국환은행에서 원화로 받을 것(2013.06.28 개정)

 

    다. 비거주자등이 지정하는 국내의 다른 사업자에게 인도할 것(2013.06.28 개정)

 

    라. 국내의 다른 사업자가 비거주자등과 계약에 따라 인도받은 재화를 그대로 반출하거나 제조ㆍ가공한 후 반출할 것

        (2013.06.28 개정)

 

 

부가가치세법시행규칙 제21조 [ 내국신용장 등의 범위 ]

 

법 제21조(재화의 수출) 제2항 제3호와 영 제31조(수출의 범위)  제2항 제1호 및 제33조(그 밖의 외화 획득 재화 또는 용역 등의 범위) 제2항 제4호에서

"기획재정부령으로 정하는 내국신용장 또는 구매확인서"란 다음 각 호의 내국신용장 또는 구매확인서를 말한다.

(2013.06.28 개정)

 

  1. 내국신용장 : 사업자가 국내에서 수출용 원자재, 수출용 완제품 또는 수출재화임가공용역을 공급받으려는 경우에

                       해당 사업자의 신청에 따라 외국환은행의 장이 재화나 용역의 공급시기가 속하는 과세기간이 끝난 후 25일

                       (그 날이 공휴일 또는 토요일인 경우에는 바로 다음 영업일을 말한다) 이내에 개설하는 신용장

                        (2014.10.31 개정)

 

  2. 구매확인서 : 「대외무역법 시행령」 제31조 및 제91조 제11항에 따라 외국환은행의 장이나 전자무역기반사업자가

                       제1호의 내국신용장에 준하여 재화나 용역의 공급시기가 속하는 과세기간이 끝난 후 25일(그 날이 공휴일

                       또는 토요일인 경우에는 바로 다음 영업일을 말한다) 이내에 발급하는 확인서(2014.10.31 개정)

 

 

 

부가가치세법 제22조 [ 용역의 국외공급 ]

국외에서 공급하는 용역에 대하여는 제30조 [ 세율 ]에도 불구하고 영세율을 적용한다.(2013.06.07 개정)

 

부가가치세법 제23조 [ 외국항행용역의 공급 ]

① 선박 또는 항공기에 의한 외국항행용역의 공급에 대하여는 제30조[ 세율 ]에도 불구하고 영세율을 적용한다. 

     (2013.06.07 개정)

 

② 제1항에 따른 외국항행용역은 선박 또는 항공기에 의하여 여객이나 화물을 국내에서 국외로, 국외에서 국내로 또는

    국외에서 국외로 수송하는 것을 말하며,

    외국항행사업자가 자기의 사업에 부수하여 공급하는 재화 또는 용역으로서 대통령령으로 정하는 것을 포함한다.

     (2013.06.07 개정)

 

③ 제1항에 따른 외국항행용역의 범위에 관하여 필요한 사항은 대통령령으로 정한다.(2013.06.07. 개정)

 

 

부가가치세법시행령 제32조 [ 선박 또는 항공기에 의한 외국항행용역의 범위 ]

 

① 법 제23조(외국항행용역의 공급) 제2항에서 "대통령령으로 정하는 것"이란 다음 각 호의 것을 말한다.(2013.06.28 개정)

 

  1. 다른 외국항행사업자가 운용하는 선박 또는 항공기의 탑승권을 판매하거나 화물운송계약을 체결하는 것 

      (2013.06.28 개정)

 

  2. 외국을 항행하는 선박 또는 항공기 내에서 승객에게 공급하는 것  (2013.06.28 개정)

 

  3. 자기의 승객만이 전용(專用)하는 버스를 탑승하게 하는 것  (2013.06.28 개정)

 

  4. 자기의 승객만이 전용하는 호텔에 투숙하게 하는 것  (2013.06.28 개정)

 

② 다음 각 호의 어느 하나에 해당하는 용역은 법 제23조(외국항행용역의 공급) 제3항에 따라 외국항행용역의 범위에

     포함된다.  (2013.06.28 개정)

 

  1. 운송주선업자가 국제복합운송계약에 의하여 화주(貨主)로부터 화물을 인수하고 자기 책임과 계산으로 타인의 선박

     또는 항공기 등의 운송수단을 이용하여 화물을 운송하고 화주로부터 운임을 받는 국제운송용역(2013.06.28 개정)

 

  2. 「항공사업법」에 따른 상업서류 송달용역(2017.03.29 개정)

 

 

 

 

 

 

부가가치세법 제24조 [ 외화 획득 재화 또는 용역의 공급 등 ]

 

① 제21조(재화의 수출)부터 제23조(외국항행용역의 공급) 까지의 규정에 따른 재화 또는 용역의 공급 외에

     외화를 획득하기 위한 재화 또는 용역의 공급으로서

    다음 각 호의 어느 하나에 해당하는 경우에는 제30조에도 불구하고 영세율을 적용한다.  (2013.06.07 개정)

 

  1. 우리나라에 상주하는 외교공관, 영사기관(명예영사관원을 장으로 하는 영사기관은 제외한다), 국제연합과 이에 준하는

      국제기구(우리나라가 당사국인 조약과 그 밖의 국내법령에 따라 특권과 면제를 부여받을 수 있는 경우만 해당한다) 등

      (이하 이 조에서 "외교공관등"이라 한다)에 재화 또는 용역을 공급하는 경우  (2013.06.07 개정)

 

  2. 외교공관등의 소속 직원으로서 해당 국가로부터 공무원 신분을 부여받은 자 또는 외교부장관으로부터

      이에 준하는 신분임을 확인받은 자 중 내국인이 아닌 자에게 대통령령으로 정하는 방법에 따라 재화 또는 용역을

      공급하는 경우  (2013.06.07 개정)

 

  3. 그 밖에 외화를 획득하는 재화 또는 용역의 공급으로서 대통령령으로 정하는 경우  (2013.06.07 개정)

 

② 제1항에 따른 외화 획득의 증명에 필요한 사항은 대통령령으로 정한다.  (2013.06.07. 개정)

 

 

 

 

 

부가가치세법시행규칙 제22조 [ 대가의 지급방법에 따른 영세율의 적용 범위 ]

 

영 제33조(그 밖의 외화 획득 재화 또는 용역 등의 범위) 제2항 제1호 각 목 외의 부분 본문 및 같은 항 제2호 단서에서

"기획재정부령으로 정하는 방법"이란

다음 각 호의 어느 하나에 해당하는 방법을 말한다.(2020.03.13 개정)

 

  1. 국외의 비거주자 또는 외국법인으로부터 외화를 직접 송금받아 외국환은행에 매각하는 방법  (2013.06.28 개정)

 

  2. 국내사업장이 없는 비거주자 또는 외국법인에 재화 또는 용역을 공급하고 그 대가를

      해당 비거주자 또는  외국법인에 지급할 금액에서 빼는 방법  (2020.03.13 개정)

 

  3. 국내사업장이 없는 비거주자 또는 외국법인에 재화 또는 용역을 공급하고 그 대가를

      국외에서 발급된 신용카드로 결제하는 방법  (2020.03.13 신설)

 

  4. 국내사업장이 없는 비거주자 또는 외국법인에 재화 또는 용역을 공급하고 그 대가로서 국외 금융기관이 발행한

      개인수표를 받아 외국환은행에 매각하는 방법  (2020.03.13 신설)

 

  5. 국내사업장이 없는 비거주자 또는 외국법인에 재화 또는 용역을 공급하고 그 대가로서 외화를 외국환은행을 통하여

      직접 송금받아 외화예금 계좌에 예치하는 방법(외국환은행이 발급한 외화입금증명서에 따라

       외화 입금사실이 확인되는 경우에 한정한다)  (2020.03.13 신설)

 

 

부가가치세법시행규칙 제23조 [ 영세율이 적용되는 그 밖의 재화 또는 용역 ]

영 제33조(그 밖의 외화 획득 재화 또는 용역 등의 범위) 제2항 제1호 타목에서 "기획재정부령으로 정하는 것"이란

「관세법」에 따른 보세운송업자가 제공하는 보세운송용역을 말한다.(2020.03.13 개정)

 

 

부가가치세법

제30조 [ 세율 ]

부가가치세의 세율은 10퍼센트로 한다.(2013.06.07. 개정)

 

 


 

부가가치세법기본통칙 25-0-1 [상호면세국의 범위]

 

법 제25조(영세율에 대한 상호주의 적용)에 규정하는 영세율 적용에 대한 상호면세국이란 법 제21조(재화의 수출) 부터 (용역의 국외공급) (외국항행용역의 공급)  제24조(외화 획득 재화 또는 용역의 공급 등) 까지의 규정을 적용할 때

사업자가 비거주자 또는 외국법인이면

그 해당 국가에서 대한민국의 거주자 또는 내국법인에 대하여 동일하게 면세하는 해당 국가를 말한다.

 

상호면세국을 예시하면 다음과 같다.(2019.12.23 개정)

 

  1. 그리스(1998.08.01 개정)

  2. 남아공화국(1998.08.01 개정)

  3. 네덜란드(1998.08.01 개정)

  4. 노르웨이(1998.08.01 개정)

  5. 뉴질랜드(1998.08.01 개정)

  6. 덴마크(1998.08.01 개정)

  7. 레바논(1998.08.01 개정)

  8. 리베리아(1998.08.01 개정)

  9. 말레지아(1998.08.01 개정)

  10. 미국(1998.08.01 개정)

  11. 베네주엘라(1998.08.01 개정)

  12. 벨지움(1998.08.01 개정)

  13. 사우디아라비아(1998.08.01 개정)

  14. 독일(1998.08.01 개정)

  15. 스웨덴(1998.08.01 개정)

  16. 스위스(1998.08.01 개정)

  17. 싱가포르(1998.08.01 개정)

  18. 영국(1998.08.01 개정)

  19. 이란(1998.08.01 개정)

  20. 이태리(1998.08.01 개정)

  21. 인도(1998.08.01 개정)

  22. 인도네시아(1998.08.01 개정)

  23. 일본(1998.08.01 개정)

  24. 대만(1998.08.01 개정)

  25. 칠레(1998.08.01 개정)

  26. 카나다(1998.08.01 개정)

  27. 태국(1998.08.01 개정)

  28. 파나마(1998.08.01 개정)

  29. 파키스탄(1998.08.01 개정)

  30. 핀랜드(1998.08.01 개정)

  31. 호주(1998.08.01 개정)

  32. 홍콩(1998.08.01 개정)

  33. 프랑스(1998.08.01 개정)

 

 

 

 

 

 

다음검색
현재 게시글 추가 기능 열기

댓글

댓글 리스트
맨위로

카페 검색

카페 검색어 입력폼