2021년 1기 확정 부가가치세 신고/납부 안내 2021년 7월26일 까지 신고 납부

작성자주황규|작성시간21.07.02|조회수4,195 목록 댓글 0

https://www.youtube.com/watch?v=zqPR7uTv0gI

https://www.youtube.com/watch?v=PoBXincvYXk

 

 

 

 

 

 

핀테크FinTech

금융(Financial)과 정보기술(Technology)의 합성어로,

인터넷·모바일 공간에서 결제·송금·이체, 인터넷 전문 은행, 크라우드 펀딩, 디지털 화폐 등

각종 금융 서비스를 제공하는 산업을 뜻한다.

 

사실 핀테크는 새로운 개념은 아니다.

우리금융경영연구소 금융연구실장 임일섭은 "핀테크는 금융과 정보통신기술의 결합을 통한 새로운 상품과 서비스 등을 통칭하는데, 사실 금융에서 정보통신기술은 오래전부터 중요한 역할을 해왔다"면서 이렇게 말한다.

 

핀테크가 금융업에 파란을 불러올 것으로 예측되면서 전 세계 주요 IT 업체들은 금융업을 새로운 먹거리로 보고 경쟁적으로 핀테크에 뛰어들고 있다.

 

애플은 모바일 결제 서비스 '애플페이'를 출시했으며,

구글, 아마존 등도 핀테크 시장에 진출했다.

글로벌 핀테크 업체의 한국 공략도 시작되었다.

 

중국의 1, 2위 전자 결제 회사인 알리페이텐페이가 국내 영업을 시작했으며,

 

대만의 최대 온·오프라인 전자 결제 업체인 개시플러스(Gash+)

싱가포르의 전자 결제 회사인 유페이도 한국 시장에 진출하겠다고 밝혔는데, 글로벌 핀테크 업체의 한국 진출이 본격화하면 연간 15조 원 규모로 성장한 국내 모바일 결제 시장을 잠식할 것이라는 전망도 나왔다.

 

글로벌 핀테크 업체에 맞서 한국의 IT 업체들도 핀테크 경쟁에 합류하고 있다.

온라인 메신저 업체인 카카오가 제공하는 카카오페이(결제), 뱅크월렛카카오(송금), 결제·송금이 모두 가능한 서비스인 네이버의 '라인페이' 등이 그런 경우다.

 

삼성전자도 2015년 2월 미국 매사추세츠에 위치한 모바일 결제 솔루션 업체 루프페이(LoopPay)를 인수해 삼성페이를 내놓았다.

 

 

 

매입세금계산서 중 거래처 주의 -> 카드체크기 단말기를 설치해 줌.

기존의 단말기와 별도로 추가 한대 더 설치해 줌

일단 내 거래처 PG사 거래처명은 (주)루앤지솔루션,윈페이 으로 매입세금계산서 플랫폼 월사용료 8.8%월정액(공급가액) 발행.

입금은 8.8%의 10% 부가세를 제외한 금액 8.8% * 1.1을 제외한 금액을 입금해준다고 합니다.

사업주 계좌 명의가 아닌 계좌도 지정한 계좌로 입금해 준다고 합니다.

 

ex). 100만원 매출시 8.8% 공급가액 88,000원 세액 8,800원 합계금액 96,800원을 세금계산서 발급해줌.

계좌에는 100만원에서 96,800원(9.68%)을 차감한903,200원(90.32%)을 실 입금 시켜줌. 계좌와 상관없이 국세청은 매입세금계산서의 합계금액 96,800원 ÷ 9.68% = 매출액 1,000,000을 산출할 수 있음.

 

절대 가입하지 말라 할것.

다른 PG사로 2년마다 폐업하고 상호 바꿀 수 있을수 있이니 매출누락(계좌입금으로 건별 매출 계상) 주의깐..거래처에 알아봐야합니다..

2021년 7월 26일(월요일)까지 부가가치세 신고·납부기한입니다.

부가가치세 신고관련 2021년 7월 16일 금요일까지 2021년 1월~6월(법인 기(1월~3월귀속) 신고자는 4월~6월)귀속 수기 (매출·매입)세금계산서 및 수기 (매출·매입)계산서 등 부가가치세 관련 서류 제출 부탁드립니다.

월세(1월~6월) 수기 세금계산서등 확인

사업용신용카드 (2021.1.1.~2021.6.30.) 새로운 신용카드 있으시면 사업용신용카드 사진찍어서 보내주세요.

현금매출 있는 곳 사업용계좌 엑셀계좌 이메일로 보내주세요.

 

 

부동산임대내역 변경이 있는 경우 2021년 1월~6월 새로운 임차인 임대차계약서 와 임차인의 사업자등록증 사본 사진찍어서 보내주세요.

 

Q
오류내용 " 현금매출명세서-라인(6)- 제출할 수 없는 서식코드가 존재합니다 [1103700] "
중개업자로 2020.7월 간이과세자로 변경되어 신고 중, 매출은 현금영수증 매출만 있습니다.
새로 작성해도, 위와 같은 오류가 계속 뜨는데 왜 그럴까요?






안녕하세요 고객님  
더존 프로그램을 사용해주셔서 감사드리며 귀사의 무궁한 발전을 기원합니다.
고객님께서 문의주신 사항에 답변 드립니다.


간이과세자의 경우 [현금매출명세서]는 제출 서식이 아닙니다. 
신고서 마감시 [현금매출명세서]는 제외하고 마감해주시기 바랍니다.


더존 솔루션지원센터에서 다양한 컨텐츠를 제공하고 있으니, 아래 링크클릭하여 업무에 활용부탁드립니다.
▶더존솔루션지원센터 YouTube 채널 바로가기

감사합니다.
더존온라인고객센터

 

2021년 7월 1일 간이과세자 -> 일반과세자 과세유형 대상자 check!!

 

 

 

 

 

 

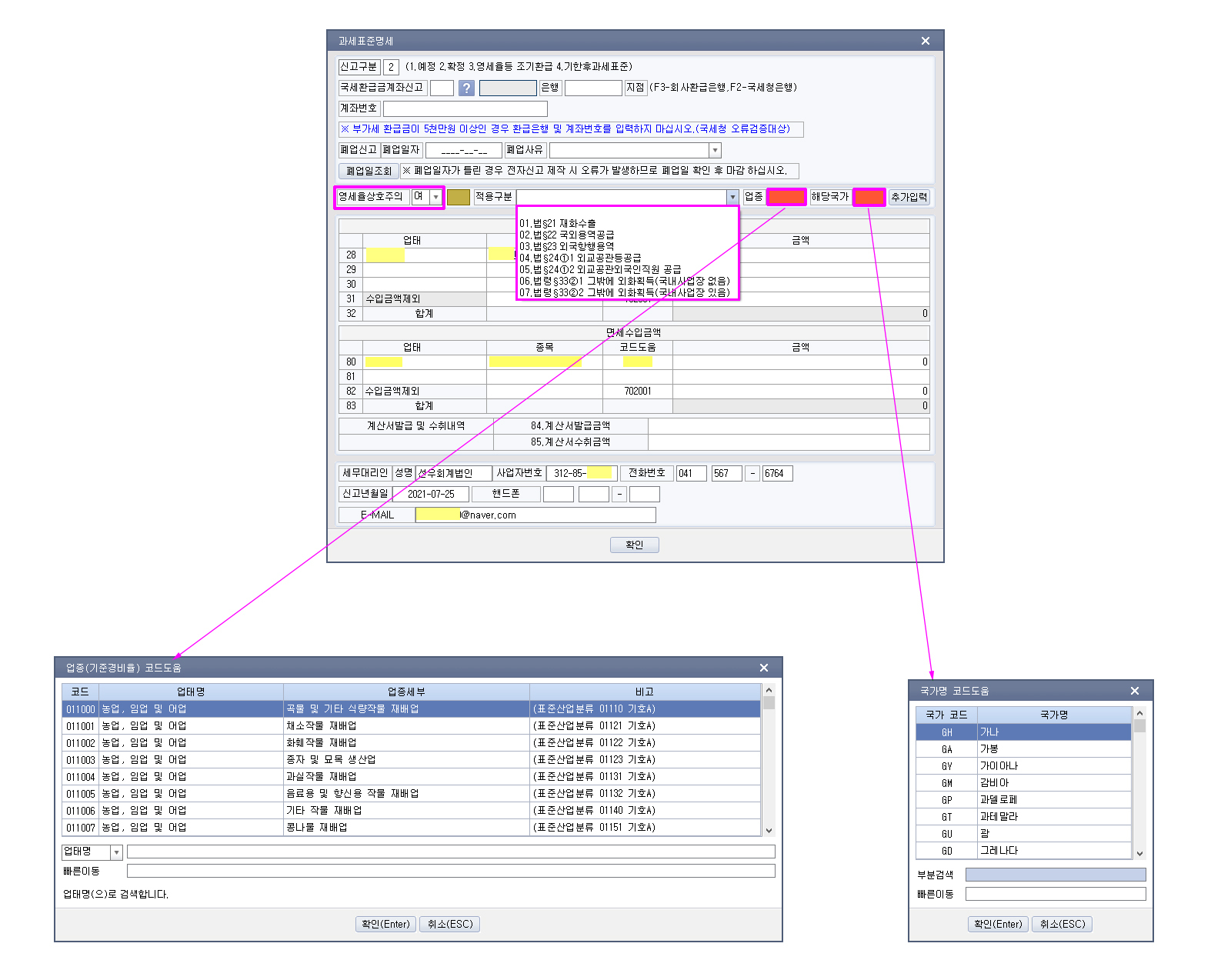
④ 영세율상호주의란 - 영세(5),(6)에 금액이 있을 경우 과세표준(여러건 작성 가능)에서 작성

 

https://cafe.daum.net/transtax/6wwY/891

 

 

황규 결론 : 간주임대료 간편장부 이상 신고시 하단 분개는

예전그대로

종합 차) 세금과공과 xxx / 대) 부가세예수금 xxx 

하고 부가가치세 신고서의 과세표준에서 수입금액제외로 뜨는 간주임대료를 지우고

상단에 월세에 포함해서 신고할것.

전기세 세금계산서 발행 하면

① 전기세 발행 세금계산서                       공급가액 2,185,563원 부가세 218,556원

② 한국전력 천안지점 매입세금계산서  76건 공급가액4,524,420원  부가세 452,444원

②-① = 불공

홈택스의 "부가세신고용 합계표조회" 메뉴는

최종 분기의 다음달 10일의 다다음날 메뉴에 나타 납니다. (월합계세금계산서 발급일의 다음날은 전송기한이므로 다다음날) 2021년 1기확정의 경우 2021.7.14.

 

엑셀에서 인쇄 또는 다른이름으로 저장을 pdf 저장해서 카톡으로 보낼 것

 

부가가치세법 제25조 [ 영세율에 대한 상호주의 적용 ]

① 제21조부터 제24조까지의 규정을 적용할 때 사업자가 비거주자 또는 외국법인이면

그 해당 국가에서 대한민국의 거주자(「소득세법」 제1조의2 제1항 제1호의 거주자를 말한다. 이하 같다) 또는 내국법인(「법인세법」 제2조 제1호에 따른 내국법인을 말한다)에 대하여 동일하게 면세하는 경우에만 영세율을 적용한다.(2018.12.24 개정)

 

② 사업자가 제24조 제1항 제2호에 따라 재화 또는 용역을 공급하는 경우에는 해당 외국에서 대한민국의 외교공관 및 영사기관 등의 직원에게 공급하는 재화 또는 용역에 대하여 동일하게 면세하는 경우에만 영세율을 적용한다.(2013.06.07 개정)

 

③ 제1항 및 제2항에서 "동일하게 면세하는 경우"는 해당 외국의 조세로서 우리나라의 부가가치세 또는 이와 유사한 성질의 조세를 면세하는 경우와 그 외국에 우리나라의 부가가치세 또는 이와 유사한 성질의 조세가 없는 경우로 한다.(2013.06.07 개정)

 

 

부가가치세법

1 부가가치세법 제21조 [ 재화의 수출 ]

2 부가가치세법 제22조 [ 용역의 국외공급 ]

3 부가가치세법 제23조 [ 외국항행용역의 공급 ]

4 부가가치세법 제24조 [ 외화 획득 재화 또는 용역의 공급 등 ]

 

 

 

 

 

 

 

 

 

 

개인사업자 사업용신용카드

개인사업자 사업용신용카드 등록 가능 카드

https://cafe.daum.net/transtax/6wwY/499

 

 

[3] 근로소득 간이지급명세서 제출 불성실 가산세율 인하(소득법 §81의11)

현  행(정부안 없음)수 정 안
□ 근로소득 간이지급명세서 제출 불성실 가산세□ 가산세율 50% 인하
 ㅇ (대상) 근로소득간이지급명세서를 제출하지 않거나 허위 제출하는 경우 ㅇ (좌 동)
 ㅇ (가산세) 지급금액 × 0.5%
   * 기한 후 3개월 이내 제출시 50% 감면
 ㅇ (가산세) 지급금액 × 0.25%
   * (좌  동)

 

< 수정이유 > 근로소득 간이지급명세서 제출 관련 사업주 부담 완화

< 시행시기 > ‘21.1.1. 이후 신고·결정 및 경정하는 분부터 적용

 

 

5. 부가가치세법

 

[1] 신탁 관련 부가가치세제 개편 시행시기 6개월 유예(부가법 §3, §3의2, §8, §10⑧, §52의2, §58의2)

정  부  안수  정  안
□ 신탁 관련 부가가치세제 개편□ 시행시기 6개월 유예
 ㅇ 납세의무자를 수탁자 원칙으로 전환
  - (원칙) 수탁자, (예외) 위탁자*
    * 위탁자가 거래 당사자가 되거나, 실질적으로 신탁재산을 통제·지배하는 경우 등
 ㅇ (좌 동)
  - (시행시기) ‘21.7.1. 이후 신탁을 설정하는 분부터 적용  - ‘21.7.1. → ‘22.1.1.
 ㅇ 수익자 등에 대한 제2차 납세의무 부과 ㅇ (좌 동)
  - (시행시기) ‘21.7.1. 이후 납세의무가 성립하는 분부터 적용  - ‘21.7.1. → ‘22.1.1.
 ㅇ 수탁자가 납세의무자인 경우 신탁재산별로 납세의무 부과 ㅇ (좌 동)
    * 신탁재산에 대한 부가가치세 체납시 해당 신탁재산에 대해서만 강제징수, 신탁재산별 사업자등록
  - (시행시기) ‘21.7.1. 이후 재화 또는 용역을 공급하는 분부터 적용  - ‘21.7.1. → ‘22.1.1.
 ㅇ 납세의무자인 수탁자가 둘 이상인 경우 수탁자가 연대납세의무
    * 신탁사무를 주로 처리하는 수탁자로 세무서에 신고한 자가 신고·납부
 ㅇ (좌 동)
  - (시행시기) ‘21.7.1. 이후 재화 또는 용역을 공급하는 분부터 적용  - ‘21.7.1. → ‘22.1.1.

 

< 수정이유 > 납세자의 준비기간 등 감안

 

 

[2] 수정수입세금계산서 발급사유 현행 유지(부가법 §35)

정  부  안수  정  안
□ 수정수입세금계산서 발급 사유 확대
 ㅇ 세관장이 결정·경정한 경우 또는 결정·경정할 것을 미리 알고 수입자가 수정신고하는 경우
<현행 유지>

 

<수정이유> 국회 심의결과 반영

 

 

[3] 상가임대료 인하 임대사업자에 대한 세액공제 적용기한 연장(조특법 §96의3)

현    행(정부안 없음)수  정  안
□ 상가임대료 인하에 대한 세액공제
 ㅇ (대상) 소상공인인 임차인에 대해 상가건물 임대료를 인하한 부동산임대사업자
 ㅇ (공제액) 적용기간 내 임대료 인하액의 50%를 소득세·법인세에서 공제
□ 적용기한 연장
 ㅇ (적용기간) ’20.1.1.~’20.6.30. ㅇ ’20.1.1.~’21.6.30.

 

< 수정이유 > 코로나19에 따른 소상공인 부담 완화

< 시행시기 > ’21.1.1. 이후 과세표준을 신고하는 분부터 적용

 

 

[6] 전자신고 세액공제 적용기한 신설 보류(조특법 §104의8)

정  부  안수  정  안
□ 전자신고 세액공제 대상 확대 및 적용기한 신설□ 전자신고 세액공제 적용기한 신설 보류
 ㅇ 세액공제 대상에 양도소득세 추가
  - 양도소득세: 건당 2만 원
 ㅇ (좌 동)
 ㅇ (적용기한) ’22.12.31. ㅇ (삭 제)

 

< 수정이유 > 전자신고 활성화 지원

< 시행시기 > `21.1.1. 이후 전자신고하는 분부터 적용

 

임대업 개인사업자 성실확인 신고 대상자가 아닌경우만 전기요금 대납 매출세금계산서 발행 하단 분개없음.

다음검색
현재 게시글 추가 기능 열기

댓글

댓글 리스트
맨위로

카페 검색

카페 검색어 입력폼